TortoiseSVN in Dateicommander

Alle Fragen rund um den DateiCommander
Antworten
tendl
Beiträge: 2
Registriert: Di Nov 16, 2010 7:54 pm

TortoiseSVN in Dateicommander

Beitrag von tendl »

Hallo zusammen,

ich bin neu hier und wollte mich erstmal für das schöne Tool bedanken.

Ein kleines Problem habe ich allerdings auch gleich. Bei mir läuft Windows 7 64 bit
und ich habe gerade die Versionsverwaltung Tortoise Subversion installiert.
Im Explorer konmen im Kontextmenu (rechte Maustaste) auch die dazugehörigen Menueinträge,
arbeite ich aber mit dem Datei Commander finde ich die Einträge nicht.
Was muss ich tun damit der Dateicommander V 11.1 die entsrechenden Einträge zeigt?

Vielen Dank im Voraus
Thomas
Dateianhänge
Kontextmenü
Kontextmenü
tortoise.jpg (146.15 KiB) 9053 mal betrachtet
Christian
Beiträge: 200
Registriert: Mo Jan 05, 2009 6:59 am

Re: TortoiseSVN in Dateicommander

Beitrag von Christian »

Hallo,

was zeigt der DateiCommander im Kontextmenü?

Christian
tendl
Beiträge: 2
Registriert: Di Nov 16, 2010 7:54 pm

Re: TortoiseSVN in Dateicommander

Beitrag von tendl »

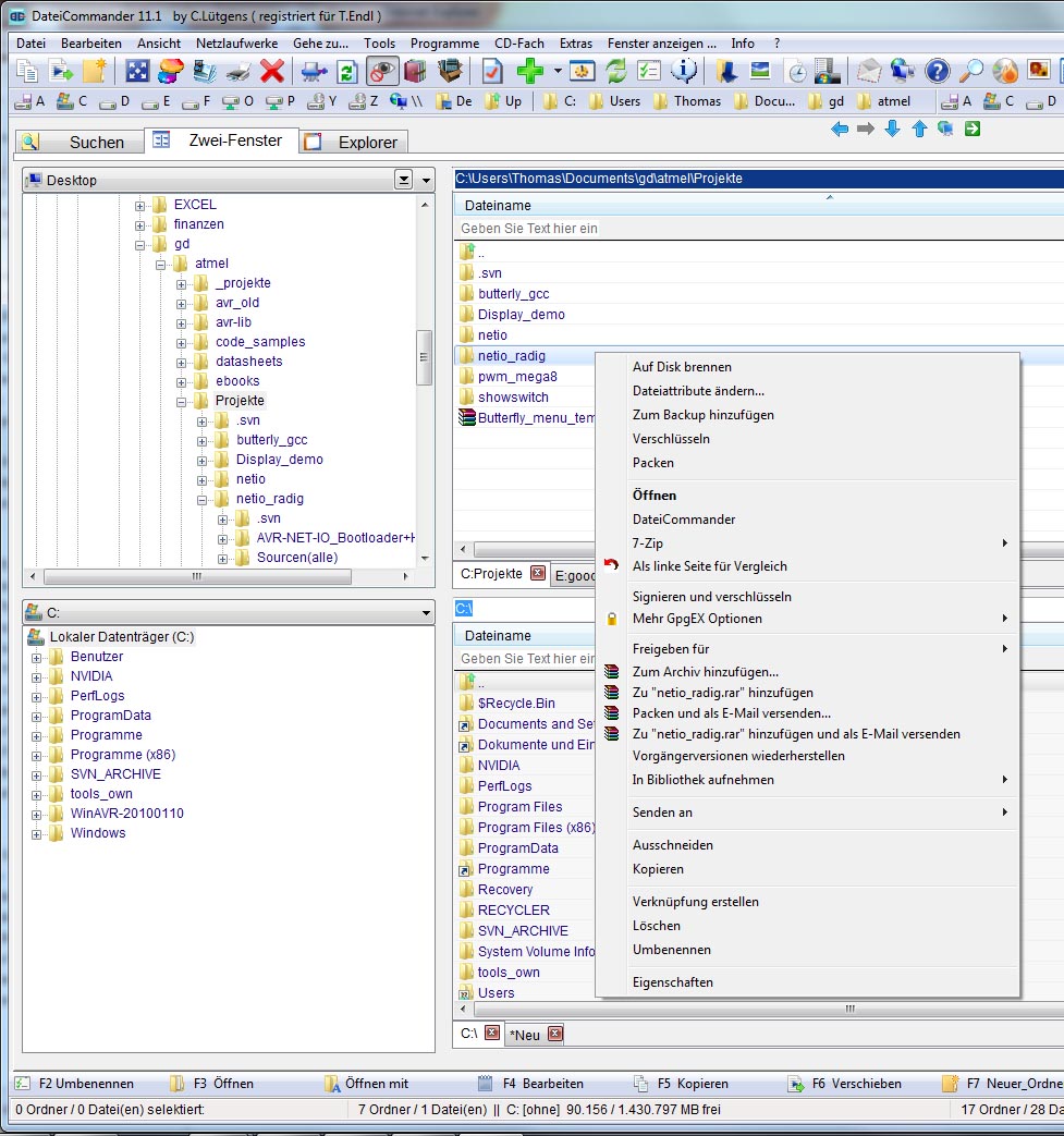
Hallo Christian,

anbei das entsprechende Bild für den Dateicommander.
Ich kann die Frage auch weiter fassen: Manche Programme findet man nach der Installation im Kontextmenu,
andere nicht. Welcher Mechanismus ist für die Übernahme in den DC verantwortlich oder wann passiert dies
nicht?

Danke für Dein Interesse
Thomas
Dateianhänge
dc11.jpg
dc11.jpg (209.77 KiB) 9035 mal betrachtet
TiKu
Beiträge: 9
Registriert: Do Jan 08, 2009 5:07 pm
Wohnort: Unterföhring
Kontaktdaten:

Re: TortoiseSVN in Dateicommander

Beitrag von TiKu »

Der DateiCommander ist ein 32-Bit-Programm. Unter Windows können 32-Bit-Programme keinen 64-Bit-Code wie z. B. Shell-Erweiterungen einbinden. Deshalb muss man neben der 64-Bit-Version auch die 32-Bit-Versionen von TortoiseSVN, 7-Zip usw. installieren. Das Problem haben alle 32-Bit-Programme, nicht nur der DateiCommander.
Antworten